V Sloveniji velja temeljni zakon, ki ureja pravico do zaposlitvene rehabilitacije in nekatera vprašanja zaposlovanja invalidov ter določajo druge oblike, ukrepi in vzpodbude za njihovo zaposlovanje ter način njihovega financiranja. Poleg zakona o zaposlitveni rehabilitaciji in zaposlovanju invalidov velja še Uredba o določitvi kvote za zaposlovanje invalidov, ki med drugim določa tudi delež zaposlenih invalidov od celotnega števila zaposlenih pri posameznem delodajalcu.
Zavezanec za izpolnjevanje kvote je vsak delodajalec, ki je pravna ali fizična oseba, registrirana v RS in zaposluje najmanj 20 zaposlenih. Zavezanec za kvoto ni tuje diplomatsko in konzularno predstavništvo, invalidsko podjetje in zaposlitveni center.
Kvota je obvezni delež zaposlenih invalidov od celotnega števila zaposlenih delavcev pri posameznem delodajalcu.
Pogoji za izračun kvote
Kvota je lahko različna, vendar ne more biti nižja od 2% in ne višja od 6% od skupnega števila zaposlenih delavcev. Za zavezance, ki zaposlujejo manj kot 50 zaposlenih, se kvota zmanjša za 1 odstotno točko. Delež kvote se določi različno po dejavnostih in sicer glede na področja po Standardni klasifikaciji dejavnosti.
Izračun lahko opravite : Tukaj.
Kdo ustreza ?
V kvoto se vštevajo vsi invalidi (z urejenim primernim statusom), ki imajo sklenjeno pogodbo o zaposlitvi za najmanj 20 ur tedensko. Opozoriti velja, da je invalid, ki je skladno z odločbo ZPIZ zaposljiv za polovični delovni čas in je zaposlen pri delodajalcu, za katerega velja 36-urni delovnik, tako lahko zaposlen le 18 ur tedensko, kar pomeni, da se v tem primeru ne bo štel v kvoto. V tem primeru je smiselno, da zanj velja delovni čas po odločbi, to je 4 ure na dan in 20 na teden, kar je sicer več kot polovični delovni čas delodajalca.
Pomembno je da veste:
V kvoto se vštevajo vsi zaposleni, ki imajo sklenjeno pogodbo o zaposlitvi in jih je delodajalec prijavil v zavarovanje na obrazcih M-1 (podlage 01, 02, 05, 13, 16, 19, 29, 34, 40, 51, 52, 64, 65, 84, 85) ne glede na število ur delovne obveznosti.
Neizpolnjevanje kvote
Delodajalec, zavezanec h kvoti, ki ne izpolni kvote, mora do vključno zadnjega dne v mesecu za pretekli mesec plačati v Sklad prispevek za vzpodbujanje zaposlovanja invalidov v višini 70% minimalne plače za vsakega invalida, ki bi ga moral zaposliti za izpolnitev predpisane kvote.
Delodajalec, ki ne izpolnjuje kvote in ima sklenjeno pogodbo o poslovnem sodelovanju z invalidskim podjetjem (IP) ali zaposlitvenim centrom (ZC) lahko zniža obveznost plačila prispevka za vzpodbujanje zaposlovanja invalidov z realizirano izpolnitvijo nadomestne kvote (NDM).
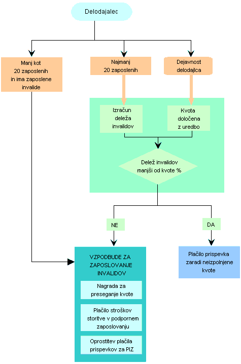
Spodnji organigram zelo nazorno prikazuje delovanje sistema zaposlovanja invalidov v Sloveniji:

PREBERITE TUDI:
Tudi na delovnem mestu nastajajo invalidi

